Oracle VM VirtualBox CentOs 7 설치 방법
가상머신 프로그램 중 하나인 VirtualBox 프로그램에 CentOs7 버전 설치하는 과정에 대해 정리해 놓으려고 합니다.
먼저 가상머신에 CentOS7 버전을 설치하기 위해 필요한 ISO 파일을 다운받아야 합니다. 시간이 지나 사이트 구조는 변경될 가능성이 있으니 사이트 화면과 이미지 화면이 같지 않으신 경우엔 어떤 파일을 받아야 하는지만 참고하시면 좋을 것 같습니다.
https://www.centos.org/ 사이트 접속 후 상단 메뉴 중 Download 메뉴를 선택 하시면 됩니다.

CentOS 7 버전을 받기 위해 7(2009) 탭을 선택 후 x86_64 링크 선택.

파일을 다운받기 위한 사이트로 naver 미러링 사이트를 선택했습니다.

이곳에서 CentOS-7-x86_64-DVD-2009.iso 링크를 선택하시면 다운로드가 시작됩니다. 정상적으로 다운로드 되지 않거나 다운로드 경로를 못찾으셨다면 http://mirror.navercorp.com/centos/7.9.2009/isos/x86_64/CentOS-7-x86_64-DVD-2009.iso 이경로를 인터넷 주소창에 붙여 넣어 엔터를 누르시면 사이트에 하나씩 접근하지 않아도 ISO 파일이 다운로드 되니 참고 하시면 좋을 것 같습니다.

CentOS ISO 파일 다운로드가 완료되면 아래 이미지와 같이 표시됩니다.

CentOS 7 운영체제 파일을 다운로드받았으니 이제 가상머신 프로그램을 설치해 주시면 됩니다. VirtualBox를 설치하려면 https://www.virtualbox.org/ 사이트 접속 후 Download VirtualBox 6.1 버튼을 선택해 주시면 됩니다. 마찬가지로 시간이 지나 사이트 화면이 바뀔 가능성이 있습니다.

이곳에서 운영체제에 맞는 메뉴를 선택하시면 됩니다. 저는 현재 사용하는 운영체제가 윈도우10이기 때문에 Windows hosts를 선택했습니다.

그럼 다운로드가 시작되며 기본 구성된 상태에서 next, install, yes 버튼으로 쭉 진행하시면 됩니다.

기본 설정된 상태로 next 버튼을 눌렀으며 Finish 버튼을 누르시면 VirtualBox 프로그램이 실행됩니다.

VirtualBox 프로그램을 실행 후 머신 메뉴 새로 만들기 메뉴를 선택 하시면 됩니다.

새로운 가상 머신 이름은 CentOS7 지정하였으며 종류는 Linux, 버전은 RedHot(64-bit)를 선택 후 다음 버튼을 선택 하시면 됩니다.

메모리크기는 2048MB 지정후 다음.

하드 디스크는 지금 새 가상 하드 디스크 만들기 선택 후 만들기 버튼 선택.

하드 디스크 파일 종류는 VirtualBox 디스크 이미지 선택 후 다음 버튼 선택.

물리적 하드 드라이브에 저장은 동적 할당 선택 후 다음.

파일 위치 및 크기는 기본 폴더를 그대로 사용하였으며 30.0GB 지정 후 만들기 선택.

새로운 장치 추가가 끝나게 되면 왼쪽 화면에 새로운 가상 장치가 표시되며 해당 가상 장치 선택 후 설정 메뉴 선택.

설정 시스템 메뉴 선택 후 부팅 순서 플로피 제외, 포인팅 장치를 USB 태블릿 변경.

저장소 메뉴 선택. 광학 드라이브 추가 선택.

추가 선택.

인터넷에서 받았던 CentOS-7-x86_64-DVD-2009.iso 파일 선택 후 열기.

CentOS7 ISO 파일 선택.

네트워크 메뉴 선택 후 어댑터1 호스트 전용 어댑터로 변경

네트워크 어댑터2 메뉴 선택 후 NAT 선택 후 확인 버튼.

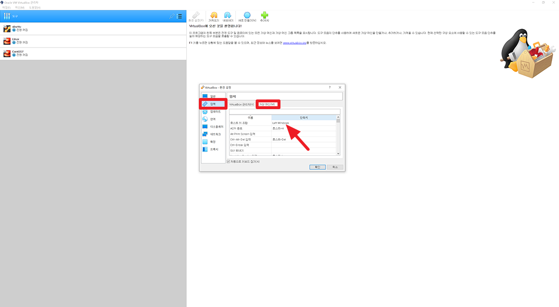
VirtualBox 프로그램에 CentOS7 버전 설치를 위해 필요한 설정은 완료했습니다. VirtualBox 프로그램에 오른쪽 Shift 키가 호스트키 조합으로 되어 있어 대문자나 특수문자를 사용할 때 불편했습니다. 그래서 저는 파일 환경설정 메뉴를 통해 기본 설정된 호스트키 설정을 변경하였습니다.

파일 → 환경설정 → 입력 → 가상 머신 메뉴 탭 선택 후 호스트키 조합을 Right Shift에서 Left Windows키로 변경했습니다. 윈도우키는 윈도우10 환경에서 자주 사용하던 키라 개인적으로 더 편한 것 같습니다.

이제 설정이 끝났으니 왼쪽에 새로 추가한 가상장치를 선택하시고 시작 버튼을 누르시면 됩니다.

아래 이미지와 같이 화면이 나오신다면 시동 디스크 선택 메뉴 선택.

CentOS-7-x86_64-DVD-2009.iso를 선택하시고 시작 버튼 선택.

가상 머신에서 방향키를 이용해 Install CentOS 7 선택 후 엔터.

ko 한국어 선택 후 계속 진행

설치 요약 메뉴 중 시스템 설치 대상 선택.

로컬 표준 디스크 하드 디스크 선택 후 완료 버튼.

설치 시작 버튼 선택.

설치 과정 중 ROOT 암호 선택.

ROOT 암호 및 확인에 모두 입력 후 완료 버튼을 누르고 반응이 없다면 다시 완료 버튼을 누르시면 됩니다.

모든 설치가 완료되면 오른쪽 하단에 재부팅 메뉴가 나옵니다. 재부팅 선택.

설치 완료 후 재부팅이 되며 아래 이미지와 같이 방향키를 이용해 첫번째 커서에 위치하도록 놓고 조금 기다리시면 자동으로 나머지 설치 과정이 진행되며 로그인 화면이 나오게 됩니다.

부팅이 완료되게 되면 아래 이미지와 같이 로그인을 해야 합니다. 설치 시 입력했던 root 계정의 비밀번호를 넣어 주시면 됩니다. root는 계정이 변경되지 않으니 그대로 root 입력 후 설치 과정에서 입력했던 root 계정 비밀번호를 넣어 주시면 아래 이미지와 같이 로그인이 완료됩니다.
root 계정의 로그인이 완료 되었다면 nmtui 명령어를 통해 네트워크 설정을 추가로 해주셔야 합니다.
nmtui
위 명령어를 실행하면 아래 이미지와 같이 네트워크 매니저 화면이 표시되며 이곳에서 Edit a connection 메뉴 선택.

VirtualBox 네트워크 설정에서 설정했었던 네트워크가 2 가지 표시 됩니다. 먼저 첫번째 네트워크 선택 후 엔터. edit 선택 엔터.

키보드 방향키를 이용해 automatically connect 메뉴에서 스페이스바를 누르시면 X 표시가 활성화됩니다. 자동 연결을 활성화하셨으니 OK 버튼 선택하시면 됩니다.

첫 번째 네트워크의 자동 연결을 활성화 했으니 두 번째 네트워크도 자동 연결을 활성화하시면 됩니다. 두 번째 네트워크 선택 후 Edit 선택.

첫 번째 네트워크를 지정한 방법 처럼 두 번째 네트워크도 자동 연결 X 버튼을 활성화하시고 OK 메뉴로 이동해 엔터 누르시면 됩니다.

첫 번째 두 번째 네트워크를 모두 활성화했으니 Back 버튼 선택.

두 개의 네트워크를 모두 설정했으니 Quit으로 네트워크 매니저를 나가시면 됩니다.

네트워크 설정 후 인터넷이 잘 되는지 확인하기 위해 ping google.com 명령어를 실행해 확인하시면 됩니다. 아래 이미지와 같이 표시되면 정상적으로 인터넷 사용이 가능한 것이니 앞으로 필요한 패키지나 파일들을 명령어를 통해 설치할 수 있습니다.
ping google.com
개인적으로 리눅스를 많이 다루어 보지 않아 리눅스에 익숙해 지기 위해 연습용으로 설치해 공부하고 있습니다. 기본 설정된 상태로 진행하게 되면 설치 과정은 어렵지 않지만 시간이 지나 설치 과정에 필요한 내용을 잊어버릴 수 있을 것 같다는 생각에 개인적으로 활용할 목적과 공유할 목적으로 나름 세세히 작성해 보았습니다. 필요하신 분들께서는 참고하시면 좋을 것 같습니다.
 
                  
                